
使用n8n和Kommo!将客户服务委托给AI
使用此工作流,您可以让AI代理为您的经理回答客户问题。
请观看视频了解其工作原理。
集成优势
可与连接到Kommo的任何消息渠道配合使用(telegram、whatsapp、facebook)
理解语音和文本消息
如果需要人员帮助,您可以停止特定交易或联系人。
可以根据需要为AI代理补充额外工具
适用场景
客户支持
客户资格认证
开具发票时
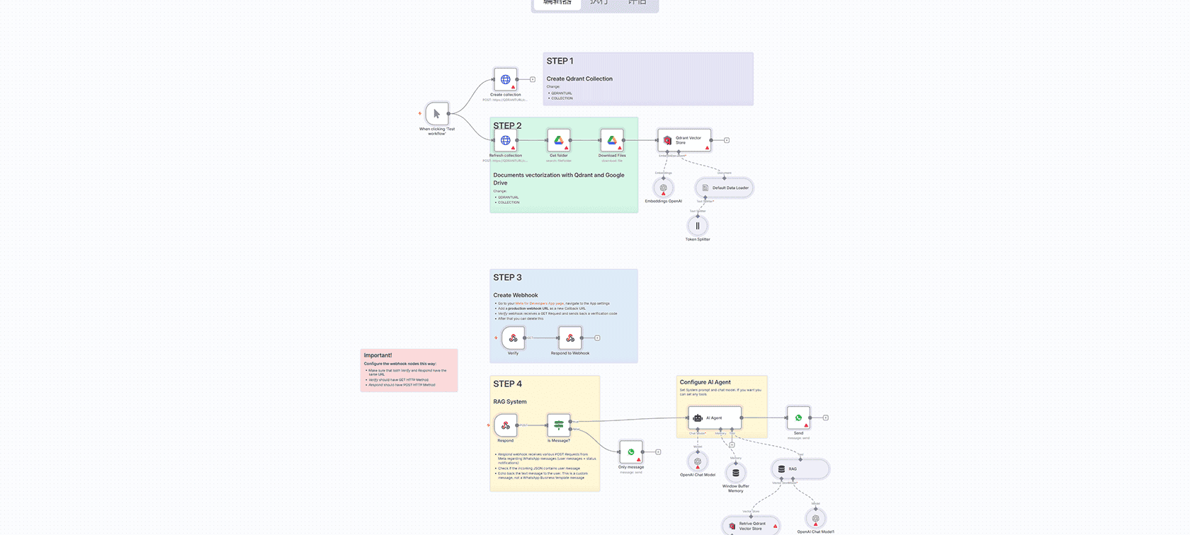
工作原理
任何进入Kommo聊天的消息都会通过webhook发送到n8n
n8n根据指定的逻辑处理webhook
n8n向Kommo聊天发送回复消息
安装步骤
安装工作流
按照说明将kommo连接到n8n
设置OpenAI凭据
按照工作流说明填写凭据
激活工作流
以客户身份编写您的第一条消息
声明:本站所有文章,如无特殊说明或标注,均为本站原创发布。任何个人或组织,在未征得本站同意时,禁止复制、盗用、采集、发布本站内容到任何网站、书籍等各类媒体平台。如若本站内容侵犯了原著者的合法权益,可联系我们进行处理。

评论(0)